SerialIocp.
Manual de usuario.
×
Menú
Índice
  • 5. IOCP OffsetExplorer.

5.  IOCP OffsetExplorer.

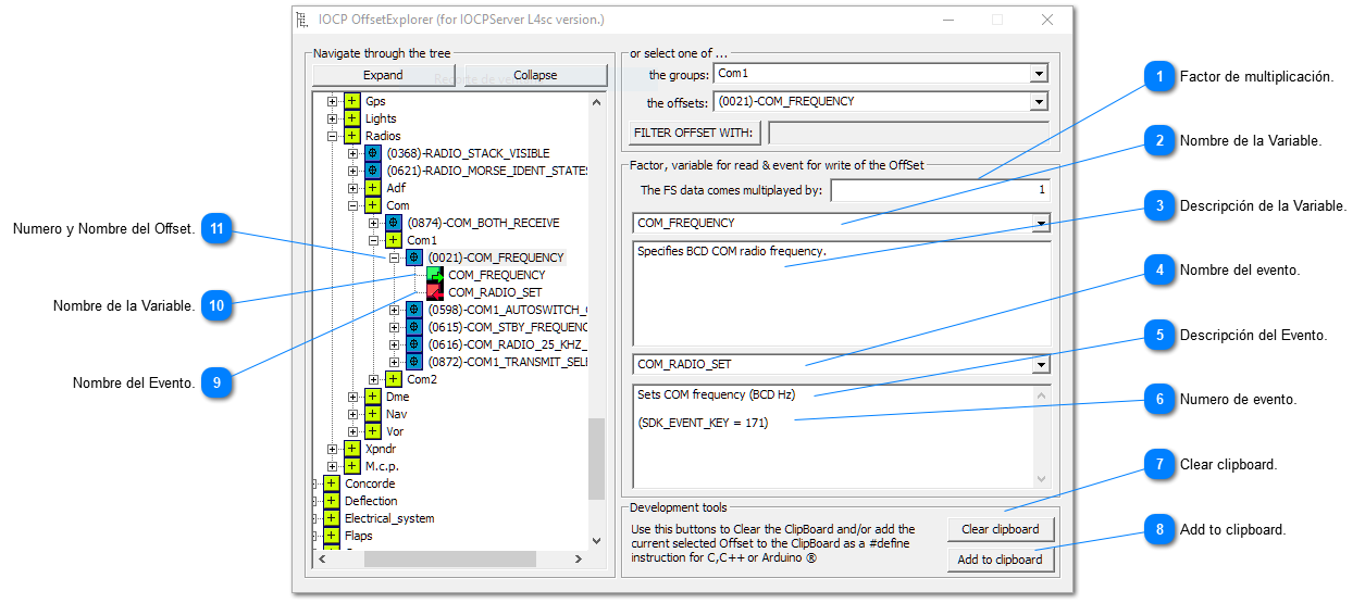
Sin tener como objetivo el proporcionar una ayuda sobre OffsetExplorer, sí es necesario presentar los campos mas importantes que contiene esta herramienta, a fin de que los usuarios menos iniciados puedan identificar los datos necesarios para comenzar un proyecto con SerialIocp.
 
5.  IOCP OffsetExplorer.
 
 
1

Factor de multiplicación.

1. Factor de multiplicación.
El dato viene del Prepar3D® multiplicado por el valor indicado.
2

Nombre de la Variable.

2. Nombre de la Variable.
Nombre de la variable asociada al Offset.
3

Descripción de la Variable.

3. Descripción de la Variable.
Describe la variable. Puede indicar el tipo de codificación.
4

Nombre del evento.

4. Nombre del evento.
Nombre del evento asociado al Offset.
5

Descripción del Evento.

5. Descripción del Evento.
Describe el evento. Puede indicar el tipo de codificación.
6

Numero de evento.

6. Numero de evento.
Número del evento en el SDK. Es el número que se utilizará en la función iocp.SendKey().
7

Clear clipboard.

7. Clear clipboard.
Borra el contenido del portapapeles.
8

Add to clipboard.

8. Add to clipboard.
Añade el Offset seleccionado al portapapeles para poderlo importar en SerialIocp.
9

Nombre del Evento.

9. Nombre del Evento.
Nombre del evento asociado al Offset.
10

Nombre de la Variable.

10. Nombre de la Variable.
Nombre de la variable asociada al Offset.
11

Numero y Nombre del Offset.

11. Numero y Nombre del Offset.
Número y nombre asociado al Offset.
Este número es el que se utilizará en la definición de los Offsets.
El Nombre, aunque no es obligatorio, es una buena práctica usarlo en la definición de los Offsets, por un tema de homogeneización.